300-415 Cisco Implementing Cisco SD-WAN Solutions (300-415 ENSDWI) Free Practice Exam Questions (2026 Updated)
Prepare effectively for your Cisco 300-415 Implementing Cisco SD-WAN Solutions (300-415 ENSDWI) certification with our extensive collection of free, high-quality practice questions. Each question is designed to mirror the actual exam format and objectives, complete with comprehensive answers and detailed explanations. Our materials are regularly updated for 2026, ensuring you have the most current resources to build confidence and succeed on your first attempt.
How is vBond reachability resolved by vManage?
What is a default protocol for control plane connection?
When software is upgraded on a vManage NMS, which two image-adding options store images in a local vManage software repository? (Choose two.)
An engineer configures policing with a rate of 125 Bps and a burst rate of 8000 bits, as shown here:

Which configuration completes this task?
What is the main purpose of using TLOC extensions in WAN Edge router configuration?
How should the IP addresses be assigned for all members of a Cisco vManage cluster located in the same data center?
The SD-WAN network is configured with a default full-mesh topology. The SD-WAN engineer wants the Barcelona WAN Edge to use the MPLS TLOC when forwarding Telnet traffic based on a configured SLA class list. Which configured must the engineer use to create a policy to call the SLA class and set the preferred color to MPLS?
A)

B)

C)

D)

Refer to the exhibit.

Which QoS treatment results from this configuration after the access list acl-guest is applied inbound on the vpn1 interface?
An enterprise has several sites with multiple VPNs that are isolated from each other A new requirement came where users in VPN 73 must be able to talk to users in VPN 50 Which configuration meets this requirement?


An engineer must create a QoS policy by creating a class map and assigning it to the LLQ queue on a WAN Edge router Which configuration accomplishes the task?
A)
B)

C)

D)

What is the OMP graceful restart default value on vSmart controllers and WAN Edge routers?
Drag and drop the route verification output from show omp tlocs from the left onto the correct explanations on the right.

What are the two functions of vSmart? (Choose two)
What is the default value (in milliseconds) set tor the poll interval in the BFD basic configuration?
An administrator must configure an ACL for traffic coming in from the service-side VPN on a specific WAN device with circuit ID 391897770. Which policy must be used to configure this ACL?
Which statement describes the requirement of integrating a secure internet gateway (SIG) with a Cisco SD-WAN Edge device?
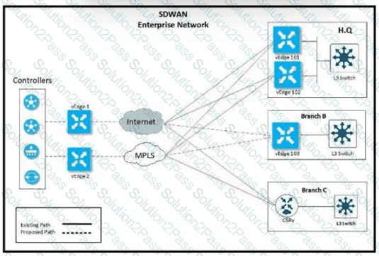
Refer to the exhibit.

The network team must configure branch B WAN Edge device 103 to establish dynamic full-mesh IPsec tunnels between all colors with branches over MPLS and Internet circuits. The branch ts configured with:


Which configuration meets the requirement?
A)

B)

C)

D)

A network is configured with IP connectivity, and the routing protocol between devices started having problems right after the maintenance window to implement network changes. Troubleshoot and resolve to a fully functional network to ensure that:





R4



R5




How many vManage NMSs should be installed in each domain to achieve scalability and redundancy?
Which pathway under Monitor > Network > Select Device is used to verify service insertion configuration?

A black screen with white text AI-generated content may be incorrect.Graphical user interface, text, application Description automatically generated