350-601 Cisco Implementing Cisco Data Center Core Technologies (350-601 DCCOR) Free Practice Exam Questions (2026 Updated)
Prepare effectively for your Cisco 350-601 Implementing Cisco Data Center Core Technologies (350-601 DCCOR) certification with our extensive collection of free, high-quality practice questions. Each question is designed to mirror the actual exam format and objectives, complete with comprehensive answers and detailed explanations. Our materials are regularly updated for 2026, ensuring you have the most current resources to build confidence and succeed on your first attempt.
An engineer is seeking the most optimal on demand CPU performance while configuring the BIOS settings of UCS C-series rack mount server.
A network engineer needs a tool to automate the provisioning of Cisco UCS Service Profiles. The administrator has limited programming knowledge but is skilled with scripting tools. The tool must include existing support for Cisco UCS configuration. Additionally, the administrator will eventually use the solution to manage Cisco UCS C-Series Rack Servers. Which tool meets these requirements?
An engineer must monitor the traffic from the uplink Ethernet port. The traffic must be sent to an analyzer connected to interface Eth1/5 of the fabric interconnect. Which configuration must be set on the destination interface to meet this requirement?
A DevOps engineer must design a solution for a Cisco Unified Fabric solution to provision, monitor, and troubleshoot the network infrastructure for a data center based on Cisco Nexus
Series Switches. The solution must provide visibility and control of the unified data center. Which solution meets these requirements?
Refer to the exhibit.

Two Cisco Nexus 9000 Series Switches are connected using interfaces Ethernet 1/1. Which CLI must be configured to configure the switches as EIGKP neighbors''
A)

B)

C)

D)

Refer to the exhibit A network engineer plans to upgrade the current software images of a Cisco Nexus switch What is the impact of starling the EPLD upgrade?


Refer to the exhibit. SVR-A in EPG-A/BD-A fails to reach SVR-B in EPG-B/BD-B. Which two conditions should be verified to analyze the traffic between the two EPGs? (Choose two.)
In a data center based on Cisco Nexus 9000 Series Switches, all endpoints support explicit congestion notifications How does the Nexus switch respond when the ECN-enabled queue reaches the maximum WRED threshold?
An engineer must integrate Cisco ACI with VMware vCenter The visualization team configured the necessary port groups and assigned them to virtual machines through VMware vCenter The final port group configuration must be protected from being changed by Cisco APIC Which action accomplishes these goals'?
Which protocol does Cisco Hyperflex use to share data among nodes in a VMware vSphere environment?
A customer has a requirement to deploy a cloud service and needs to have full control over the underlying OS, data and application. Which cloud model meets this requirement?
A network administrator must create a daily scheduler job on a Cisco Nexus 9000 Senes Switch to back up the device configuration and transfer the backed-up configuration to an external server The backup task must meet these requirements
•The backup file must be saved in a directory named config_backup on the external server •The switch must send an email notification to the administrator when the job is complete
The scheduler job must be configured to run every day at 11 PM Which commands must be run on the switch?



Refer to the exhibit. An administrator connects a Cisco Nexus Series to the Cisco ACI fabric. The connectivity must allow Cisco Discovery Protocol LLDP, and LACP. Which action enables the protocols between Switch-1 and the ACI leaf switches?
An engineer configures multiple blade servers for OS installation. The requirements are to use the internal HDDs inside the Cisco UCS blade server and for the OS to remain operational even if one of the HDDs is removed for maintenance. Each blade has two internal HDDs. Which two actions must be taken to meet these requirements? (Choose two.)
An engineer configured an environment that contains the vPC and non-vPC switches. However, it was noticed that the downstream non-vPC switches do not receive the same STP bridge ID from the upstream vPC switch peers. Which vPC feature must be implemented to ensure that vPC and non-vPC switches receive the same STP bridge ID from the upstream vPC switch peers?
A company plans to migrate some of its services to the cloud. The company does not want to manage or control the underlying cloud infrastructure. It also wants to maintain control over the deployment of its applications and configuration settings of the application-hosting environment. Which cloud service model meets these requirements?
Which feature results in a disruptive upgrade on the Cisco Nexus 9500 Series when performing a standard ISSU?
Which Cisco UCS firmware reboot policy must be used in the maintenance policy to prevent the server firmware from upgrading automatically and wait for user input before proceeding?

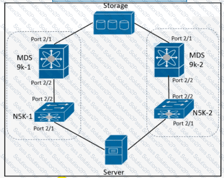
A network engineer must SPAN only the ingress traffic of a Cisco MDS 9000 series switch from interface fc 1/23 to interface fc 1/24. Which two configuration must be applied to complete this task? (Choose two)

Drag and drop each traffic flow type from the left onto the corresponding num- ber on the right Not all traffic flow types are used
